Accédez aux ressources directement depuis les compétences, savoirs, activités professionnelles, centres d'intérêt des référentiels, ainsi qu'aux sujets d'examen et séminaires nationaux.
publié le 08 juin 2022 par Jean-François SERREAU
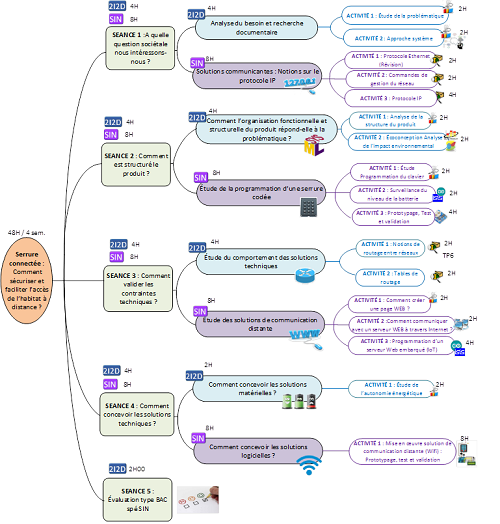
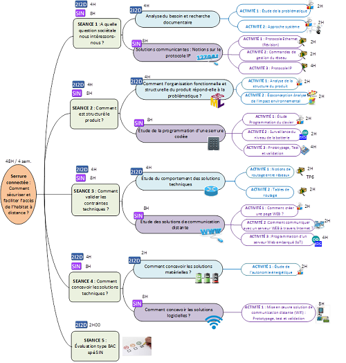
Sur le thème "Équipements communicants, Internet des objets", cette séquence de Terminale STI2D propose à travers différentes activités en spécificité SIN l'étude et la mise en œuvre d'une serrure dite "connectée", l'objectif étant d'apprendre à l'élève comment rendre communicant à distance un produit à travers une interface Web embarquée. En parallèle, l'élève étudie, dans la partie commune 2I2D, l'évolution des produits liée à la problématique de départ, normes de conception et impact environnemental du produit, ainsi que les notions de performances énergétiques et de normes de communication sur un réseau informatique. Une séquence en ETLV est aussi proposée.
Les compétences acquises lors de ces différentes activités sont évaluées sous forme de revue de projet lors de la SÉANCE 5. Les connaissances sont, elles, évaluées en cours de formation lors des différentes activités par des travaux dirigés ou des évaluations rapides ne durant pas plus d'une heure.
Cette ressource nécessite 2 logiciels sous licence mais en accès gratuit avec des limitations alors imposées sur certaines fonctions. Ils sont disponibles ici :