Accédez aux ressources directement depuis les compétences, savoirs, activités professionnelles, centres d'intérêt des référentiels, ainsi qu'aux sujets d'examen et séminaires nationaux.
publié le 22 mai 2017 par Benoît GOULET
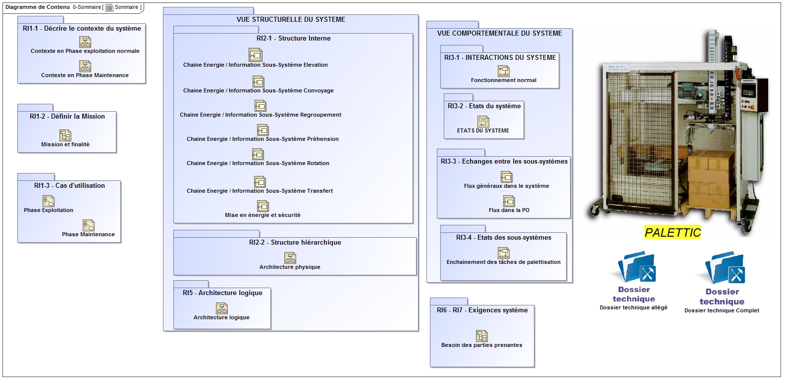
La maintenance des systèmes passe par leur connaissance fonctionnelle, structurelle et comportementale. Afin d’appréhender dans la globalité du système ces différents aspects, l’uniformisation des outils de description amène à une uniformisation des représentations. L’outil de description SYSML répond à cette attente.
Or les systèmes utilisés par les acteurs de la maintenance ne possèdent pas cette description.
Après un rappel de la démarche d’ingénierie système et de sa déclinaison sous forme de diagrammes SYSML, il est proposé au travers d’un exemple de montrer comment réaliser une description complète d’un système en RETRO-INGENIERIE. L’exemple choisi est un système présent dans de nombreux plateaux techniques de BTS MS, à savoir le PALETTICC.
Il est proposé ensuite, au travers de l’analyse des compétences du référentiel du BTS MS, comment et pourquoi utiliser tout ou partie des diagrammes SYSML.